简介
Fiddler是一款功能强大的Web调试工具,它可以帮助开发人员分析和调试网络流量。下面是一些Fiddler的主要功能:
抓包和分析流量:Fiddler可以捕获计算机和Web服务器之间的HTTP/HTTPS流量,并将其以易于理解的方式展示出来。你可以查看请求和响应的详细信息,包括头部信息、内容、Cookie等。
修改和重发请求:Fiddler允许你编辑请求的内容,包括URL、头部、正文等。你可以快速修改请求并重新发送,以便测试不同的场景和参数配置。
模拟不同环境:通过Fiddler的自定义规则和脚本功能,你可以模拟不同的网络环境,例如调整带宽限制、延迟和丢包率,以测试应用程序在不同网络条件下的性能表现。
自动化和脚本支持:Fiddler提供了强大的脚本支持,你可以使用JScript.NET编写脚本来扩展和自动化工作流程。你可以编写脚本来自动处理流量、修改请求、执行特定的操作等。
安全性分析:Fiddler可以用作安全性工具,用于检查和分析应用程序的安全性漏洞。它可以帮助你查找潜在的安全问题,例如敏感信息泄露、跨站脚本攻击(XSS)、跨站请求伪造(CSRF)等。
性能优化:通过监视网络流量和分析请求的性能指标,Fiddler可以帮助你识别性能瓶颈并进行优化。你可以查看请求的加载时间、响应大小、缓存命中率等指标,以便进行性能分析和改进。
总之,Fiddler是一个功能丰富的工具,可以帮助开发人员分析、调试和优化网络应用程序的性能和安全性。无论是开发Web应用程序还是进行安全性测试,Fiddler都是一个非常有用的工具。
下载
汉化补丁:点击下载
官网:https://www.telerik.com/fiddler
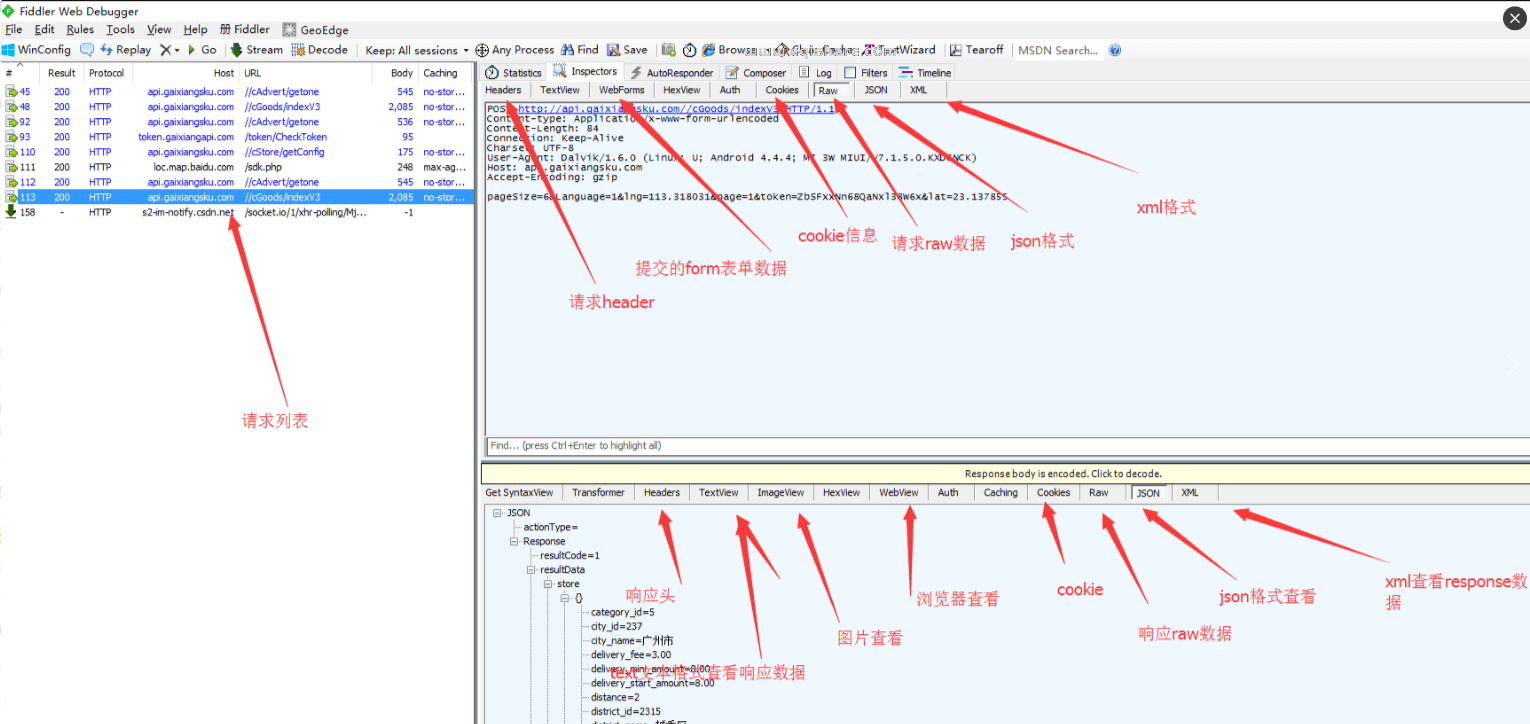
功能截图
界面简介:



抓包基础配置

设置HTTPS抓包:

设置低速限速:

断点调试

扩展阅读:






